IT-Dokumentation für NIS2 & Asset Management mit Docusnap
Eine strukturierte und vollständige IT-Dokumentation ist heute unverzichtbar. Sie schafft Transparenz, minimiert Risiken und bildet die Grundlage für Informationssicherheit, Effizienz und rechtskonformes Handeln.
Transparenz
Warum IT-Dokumentation für
Unternehmen entscheidend ist
Unternehmen stehen zunehmend vor der Herausforderung, komplexe IT-Umgebungen zu steuern und gleichzeitig gesetzlichen Anforderungen gerecht zu werden. Eine fehlende oder unvollständige IT-Dokumentation führt zu:
Eine vollständige IT-Dokumentation ist daher nicht nur ein internes Organisationsmittel, sondern auch ein entscheidender Faktor für Compliance und Informationssicherheit. Bezug zur NIS2-Richtlinie in Österreich

Bezug zur NIS2-Richtlinie
in Österreich
Die NIS2-Richtlinie verpflichtet viele Unternehmen in Österreich ab Oktober 2024 zu strengen Sicherheits- und Nachweispflichten. Ein zentrales Element dabei ist die Fähigkeit, IT-Assets und Netzwerke jederzeit nachvollziehbar und aktuell dokumentieren zu können.
Eine professionelle IT-Dokumentation unterstützt Sie bei:
Ohne ein aktuelles Asset Management ist eine Umsetzung der NIS2-Vorgaben kaum möglich.
Asset Management als Grundpfeiler
der Informationssicherheit
Asset Management bedeutet, jederzeit zu wissen:
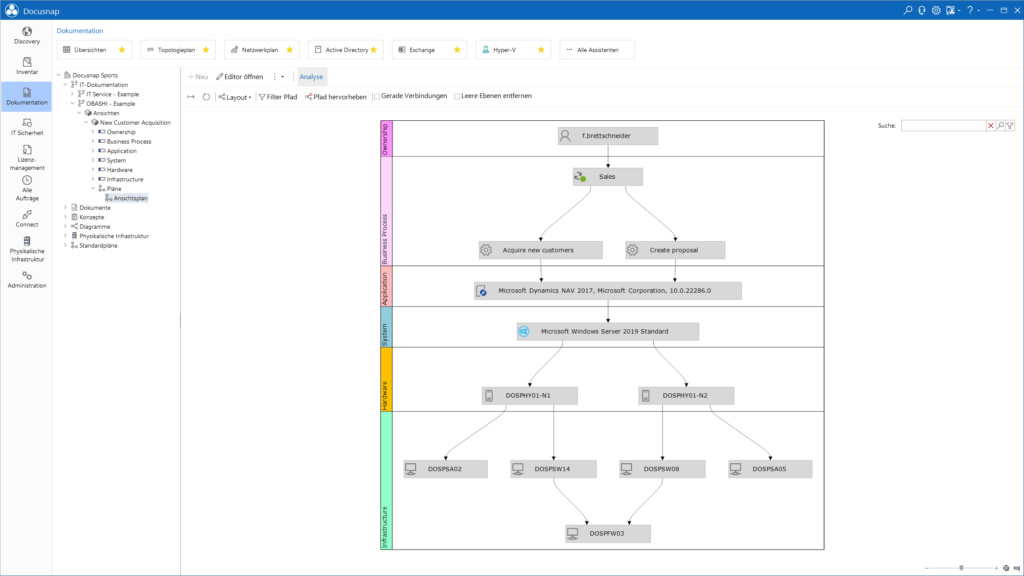
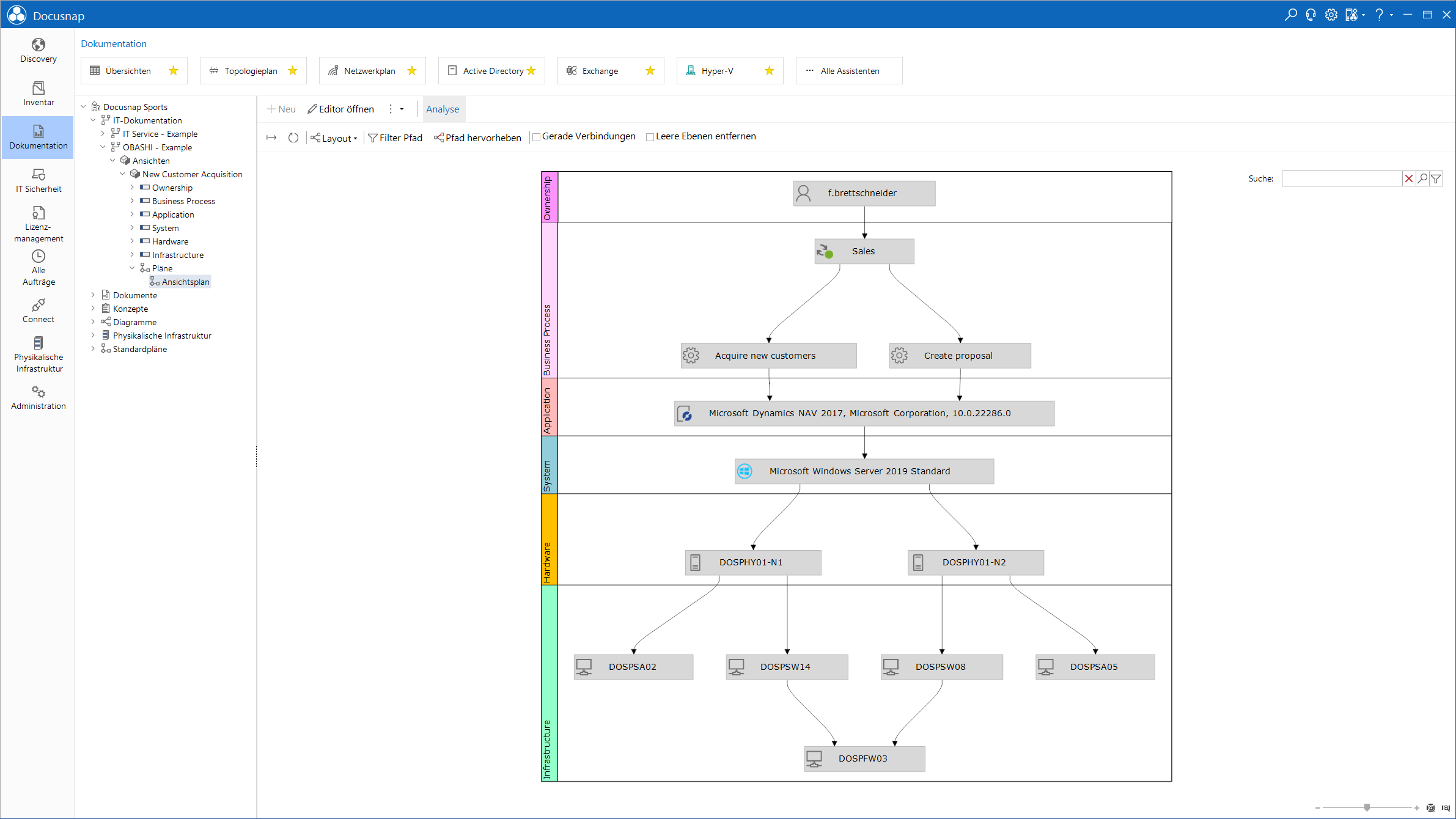
Mit Docusnap können alle Assets automatisiert erfasst, aktualisiert und in einem zentralen System dokumentiert werden. Dies schafft Transparenz, reduziert Risiken und erleichtert sowohl interne als auch externe Audits.
Rescue EDV & Horst Kasper Ihr Partner für Informationssicherheit
Mit über 25 Jahren Erfahrung unterstützt Rescue EDV Unternehmen in Vorarlberg und darüber hinaus bei Digitalisierung, IT-Sicherheit und Compliance.
Als Informationssicherheitsexperte sorgt Horst Kasper gemeinsam mit seinem Team dafür, dass IT-Dokumentation und Asset Management nicht nur gesetzliche Vorgaben erfüllen, sondern echten Mehrwert für Ihr Unternehmen schaffen.
Wir begleiten Sie von der Analyse Ihrer IT-Infrastruktur bis zur laufenden Betreuung, damit Ihre IT-Dokumentation nicht nur aktuell, sondern auch audit- und revisionssicher ist.
Ihr Nutzen auf einen Blick
Ein Ansprechpartner für Ihre gesamte IT-Infrastruktur.
Rescue EDV, seit 1998 ein EDV-Spezialist, bietet professionelle IT-Dienstleistungen für Unternehmen mit hohen Ansprüchen an Informationssicherheit und IT-Systeme. Mit dem Ansatz der 360-Grad IT-Betreuung decken wir alle Anforderungen ab, die der Mittelstand für eine moderne IT-Infrastruktur benötigt.
Wir finden die passende IT-Strategie für Ihr Unternehmen, um zuverlässige und resiliente Systeme für eine digitale Zukunft zu schaffen. Mit unserem Systembetreuungsservice und leistungsorientierte IT-Lösungen sind Sie gut aufgestellt für Ihre Zukunft.
Individuell
Erzählen Sie uns von Ihrem IT-PROJEKT.
Wir sind Ihr Ansprechpartner, um die digitale Transformation Ihres Unternehmens optimal zu unterstützen.
Wir beraten, planen und realisieren Ihre IT-Projekte mit Blick in die Zukunft.










